Hafizullah Mahmudi
About
Resume
Projects
My Data Desk
Contact
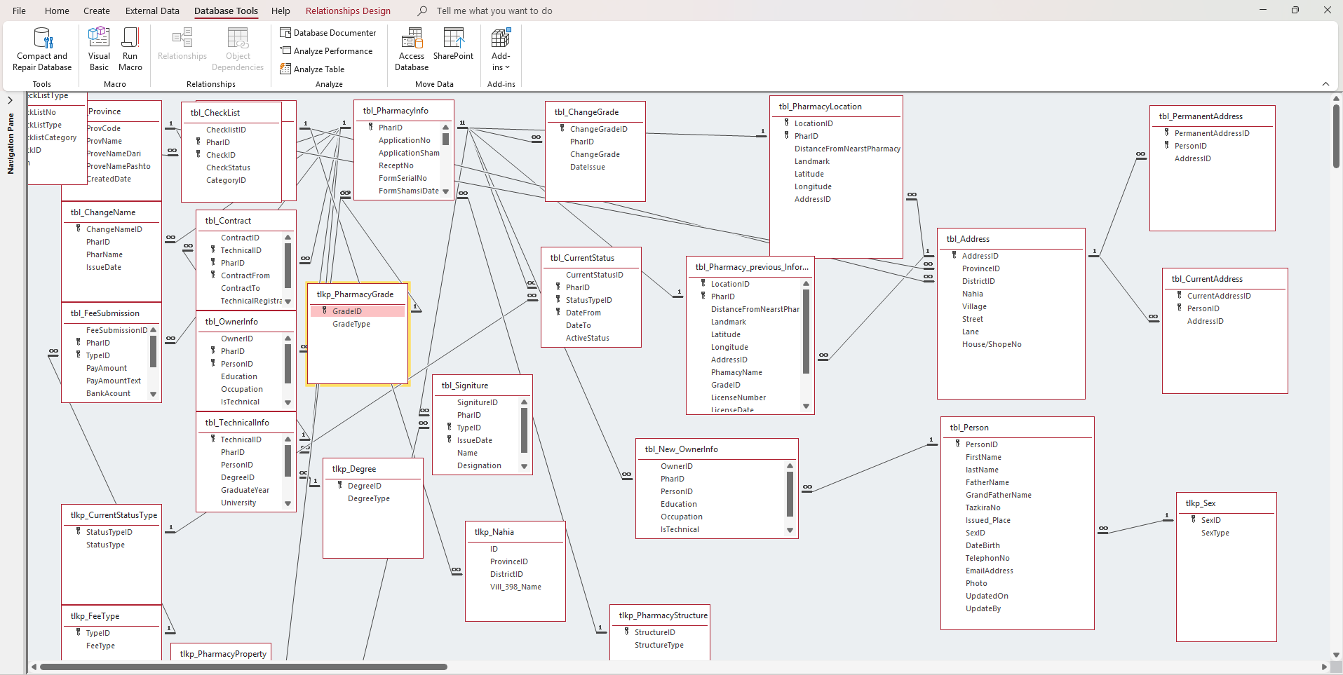
Private Pharmacy Outlets Database
Home
Private Pharmacy Outlets Database
PPOR database
Screenshots /Demo
Previous
Next
Enlarged Image